The Future of Development with AI
Low-code platform for AI applications
client@axellero.io
Accelerate Innovation
Speed up development with visual builders and ready-to-use components.
Optimize Budget
Reduce development and IT project maintenance costs by up to 5x.
Boost Team Efficiency
Empower teams to build complex solutions with consistency and speed.
axellero-ai_agents-builder

AI Agents
{ Automating tasks with intelligence and initiative }
Create
Build agents tailored to your business scenarios — from customer support to internal data processing.
Train
Equip agents with domain knowledge, set rules, and provide context to ensure accurate performance.
Delegate
Let agents handle routine processes — they interact with services, APIs, and users autonomously.
Evolve
Monitor agent behavior, measure efficiency, and continuously refine scenarios for higher quality outcomes.
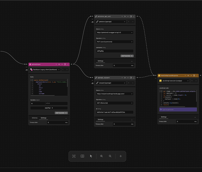
Workflow Designer
{ Your key to efficient service orchestration }
Define
Create business processes using our intuitive visual designer with drag-and-drop functionality.
Connect
Integrate with various services, APIs, and data sources through pre-built connectors.
Code
Add custom logic and business rules using our low-code environment.
Test
Validate your workflows with built-in testing tools and simulation capabilities.
axellero-workflow-builder

Various Types of Connectors
We offer the ability to connect to various data sources, including databases, APIs, files, and other systems. Use ready-made connectors including SOAP, REST, API, GraphQL, JSON, XML, CSV, XLSX and others.

Versioning
Semantic versioning system for tracking changes and managing different versions of your applications and workflows.

Logs
Event logs for tracking all changes and actions in the system, as well as for analysis and audit purposes.

axellero-database-designer

Database Designer
{ Managing entities and data has never been this simple }
Create Entities and Attributes
Design your database schema with intuitive visual tools for creating entities, attributes, and relationships.
Manage Data
Import, export, and manage your data with built-in tools for data migration and synchronization.
Build Queries
Create complex queries using our visual query builder with support for multiple database types.
Automatic GraphQL API Generation
Generate GraphQL APIs automatically from your database schema with built-in authorization and authentication features.
ABAC (Attribute-Based Access Control)
Implement fine-grained access control based on user attributes, resource attributes, and environmental conditions.
Integration with Multiple Databases
Support for PostgreSQL, MySQL, MongoDB, SQLite, and other popular database systems.
Frequently
Asked Questions
Still need help? Chat to us
Let`s get started on something great?
Streamlined approach to application development by reducing the need for traditional coding skills and shortening the development time.